I'm afraid this won't be possible, because you can't create vertex groups with Geometry Nodes.
But maybe the following approach will help you, if you can live with the bevel at the corners:

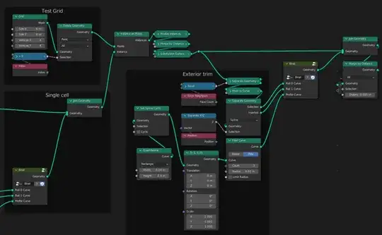
I took the liberty of completely rebuilding the whole thing because I just thought it was funny.
Here I simply subdivide a quadrilateral curve with Resample Curve, convert the curve into a mesh and extrude the edges.
I then shape the inner edges into a circle.
I simply instantiate this surface at the points of a grid, merge the vertices and extrude the resulting mesh upward a bit.
However, I don't create a bottom face at this step, so I get a mesh that is not closed.
Then I apply the bevel modifier (!).
Unfortunately, I can't selectively round edges here because, as I said, there are no vertex groups available.
However, I end up adding another Geometry Nodes modifier, and create the bottom face and create a closed mesh:

Unfortunately, this is the only possibility I could find in a hurry.
Calculating a bevel in Geometry Nodes alone would be too complex...
