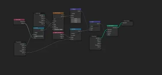
I'm trying to learn the simulation nodes but just can't wrap my head around it.
This effect probably could be done with the regular geometry nodes, but I think it would be so much simpler with simulation nodes, since you could blast away a new strand per frame.
So, how to create this following effect in simulation nodes?
More of the effect is seen in here, but still not much: https://youtu.be/7tY_eaRAFj4?t=47
If I was to describe the effect, there is this curvy but still pretty straight central line, and with each frame or so a new strand is generated from it, which acts entirely independently, as if randomly selecting from a set of rotation vectors per frame, which makes really nice movement for it.
How would you approach this with simulation nodes?






