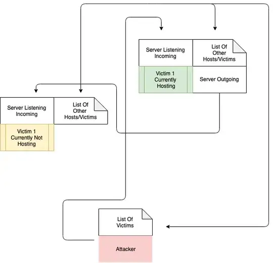
I am trying to get into and researching botnets, to help myself learn and others prevent attacks. First thing is understanding how decentralized botnet's work.
I asked a question yesterday explaining some things, then I made this flow chart to better visual if this is how a decentralized botnet would communicate. Please, any corrections are encouraged.
